Працюємо пн-пт з 9 до 17 год, сб з 10 до 14 год, неділя - вихідний

Маршрутизатор MikroTiK CCR2004-1G-12S+2XS

Безкоштовна доставка по Україні!
Код: 5552821
24 728 грн.
В наявності
По факту доставки
Купити в кредит
Безготівка з ПДВ
уточняйте по телефону
Повернення/обмін
14 днів
Сервіси
Встановлення
Під час доставки
Сертифікована гарантія

Опис

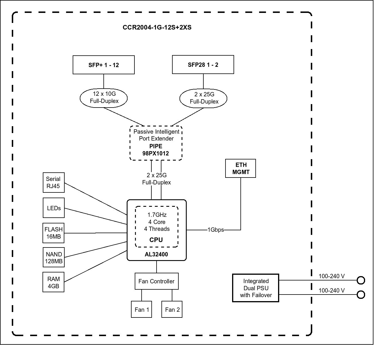
MikroTik CCR2004-1G-12S+2XS - маршрутизатор операторського класу з високопродуктивним 4-ядерним процесором AL32400. Об'єм оперативної пам'яті DDR4 для RouterOS v6 становить 1792 MB ECC і для RouterOS v7 - 4GB ECC.

Міцний металевий корпус з можливістю монтажу в 19-дюймову стійку, порт Gigabit Ethernet, дванадцять портів 10G SFP+ (підтримують модулі 1.25 GB і 10 GB), два порти 25G SFP28 - і все це в поєднанні з широкими можливостями операційної системи RouterOS v6 і доступною ціною, робить пристрій незамінним для великих і середніх провайдерів. CCR2004-1G-12S + 2XS забезпечує неймовірну продуктивність в одному тунелі (до 3.4 Gbps) і BGP обробці даних. Також маршрутизатор забезпечений двома змінними вбудованими блоками живлення (з можливістю гарячої заміни), які забезпечують функцію резервування живлення. Сумісні трансивери: MikroTik S+2332LC10D, S-85DLC05D, S+85DLC03D, S+31DLC10D, S-55DLC80D, S-31DLC20D, S-RJ01, S-3553LC20D, S+RJ10, S-4554LC80D.

Технічні характеристики

* Зовнішній вигляд, характеристики та комплектація товару можуть змінюватися виробником без попередження. Детальну інформацію уточнюйте у менеджера з продажу або на офіційному сайті виробника.
Якщо Ви помітили помилку в описі повідомте нам, будь ласка.

Відгуки 0

Рейтинг:
Антиспам.
Введіть слово - tehnostar
Популярні моделі:
Переглянуті товари:
Маршрутизатори
24 728 грн
Вгору